CSSpectrum in Chrome with OffiDocs
Ad
DESCRIPTION
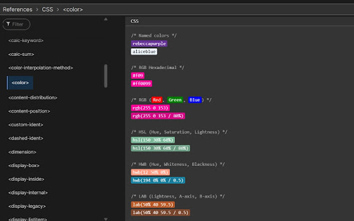
Highlights color strings (e.g., hex, RGB, HSL) on webpages, with each color highlighted in its own color.
The CSSpectrum Chrome Extension is a tool developed to improve the web browsing experience by detecting and displaying color values present on web pages. It accommodates a broad spectrum of color formats, including CSS color names, hexadecimal codes, RGB(A), HSL(A), and additional advanced formats. Each identified color is visually highlighted in its respective shade, and users may interact with these highlights to alternate between different color representations.
CSSpectrum web extension integrated with the OffiDocs Chromium online















